The first section of this document provides information on preparing your data to meet the requirements of the Indiana Common E-Transcript.
The next section will show the file layout and matching process for the E-Transcript report in Data Exchange/State and Federal Reporting.
Set Up E-Transcript
GRADE LEVEL REQUIREMENT
The transcript requires specific grade level descriptions for
each transcript year and for the student’s current grade status.
These
codes and descriptions have already been added to your system.
01 - FirstGrade
02 - SecondGrade
03 - ThirdGrade
04 - FourthGrade
05 - FifthGrade
06 - SixthGrade
07 - SeventhGrade
08 - EighthGrade
09 - NinthGrade
10 - TenthGrade
11 - EleventhGrade
12 - TwelfthGrade
13 - Grade13
- NonDegree
- Ungraded
During the GPA calculation performed recently on your system, transcript records from past school years were updated with a grade_level (code) and a grade_level description based on the student’s grade_year in Demographics. The system detects whether you are using a year of graduation (i.e. 15) versus a grade level (i.e. 12).
The codes 01 through 13 were used during this process. You will see what was added by looking in:
•Data Entry and Changes|Student Information|Demographics State Reporting 1 for the student’s current grade level and description.
•Data Entry and Changes|Student Information|Transcript Detail All Fields for the values posted to current and previous years’ transcript records.
When the new school year begins, the Demographics State Reporting 1 fields will be updated with current grade level information.
IMPORTANT: If you already have a grade_level field in Demographics that is coded and uses the same code values listed above, the code description will have to be adjusted to match the descriptions of the codes listed above.
NOTE: If there is a need to use the “NonDegree” or “Ungraded” descriptions, these can be added to the transcript records field Grade_Level_Description using the view mentioned above.
TERM DESCRIPTION REQUIREMENT
One of the fields in the Courses sub-report is the Term_SR
field that is posted to transcripts.
The E-Transcript requires
specific codes for this field. They are:
FullYear/ Semester/ Trimester/ Quarter/ Quinmester/ MiniTerm/ SummerSession/ Intersession/ LongSession/ FallSession/ FourOneFourPlan/ Continuous/ DiffersByProgram/ Other/ TwelveMonth

Codes for the Term_SR field have been loaded to your database. You will want to make sure that the proper code is entered for each of you courses in your Coursemaster or CoursemasterNY (next year) if you have not yet rolled over to the new school year.
Transcript records from previous school years have been populated based on the semester code of the course. For the most part, these courses will be designated “Semester”. Review these records as you may need to contact SDS support for any adjustments.
TEST SCORE REQUIREMENT
The Indiana Common E-Transcript has sections dedicated to reporting standardized test scores.
IMPORTANT: Due to the variability of Test Score
information, please contact SDS prior to setting up your Test Score
information.
We can help by making sure that all records contain valid
DATE information to ensure reporting accuracy.
THIS IS A ONE TIME
PROCESS. Once completed and SDS tech support has correctly
formatted your test data for the E-Transcript,
it will no longer be
required. The process for maintaining and entering new test scores will be
covered below.
To indicate which tests should be included on your
transcripts, follow these steps.
Data Entry and Changes|Master File and Code File
Entry|Test Bank/Test Definition. 
1. Enter “Y” in the field "Include on Transcript" if scores for this test should be included on the transcript.
2. Enter the Test Score Method used for this test in the field "Test Score Method". Accepted values are:
§ Scaled/ Graded/ Standard/ Raw/ Percent/ Mastery
§ Adjective/ Stanine/ Percentile/ NormalCurve/ Equated/ Local

Administrative Utilities |Control Center |Student System Adjustments.
1. Scroll to the bottom of the screen to IN-E Transcript Test Score Utility.
2. Press “Activate” to the right of this item.

This
process will create individual records for tests that were selected in step 1
above.
There will be a record for each time the test was taken and for
each sub-test score.
For example, the SAT test was taken in 2014 and
2015.
There are 4 parts to the test, Reading, Writing, Math and
Composite.
Four records are created for each year, one for each part
of the test.
MAINTAINING TEST SCORE DATA GOING FORWARD
Once
this process is complete, you will use a different data view
to adjust/enter test scores.
Go to Data Entry and
Changes |Student Information.
From the view dropdown you will select
"Test Scores Indiana (All Fields)".
The entry of test scores must follow
the required naming convention set up by PESC (the national P20W Education
Standards Council).
As such, we have added the codes for national and state
tests that must be used for the E-Transcript.
Some tests, such as PSAT,
ECA, ISTEP, etc. do not have standard codes but they too must follow a
standard for entry.
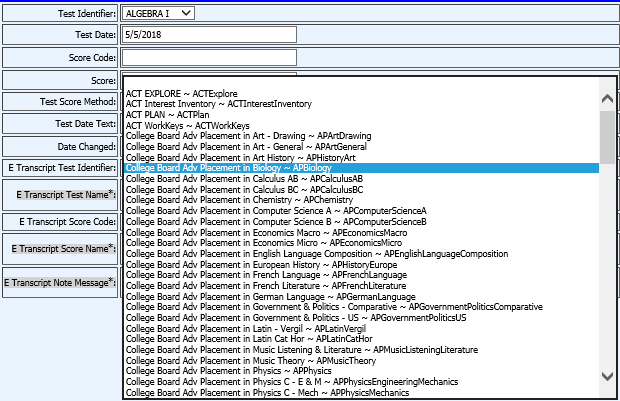
Below is a sample entry for
an ECA test. Notice that the E_Transcript Test Identifier is "Other State
Test" with the name of the subtest (Alg I in this example) in the drop
box.
You must use "Other Subtest" in the E Transcript Score Code drop box. The automatically filled field named E Transcript Note Message is the text that will describe these state tests on the Parchment transcript.

Below is a sample entry for
an ACT test. If the test is on the list (as in the ACT), you must select a
score code (e.g. Combined Writing/English) from the drop down.

HEALTH RECORDS
OPTIONAL DATA
In order to include immunization CPT codes and dates, SDS has
created a report to pull the CPT codes and dates
for those immunizations
needed for Indiana schools from the SDS Health Records.
As all SDS
clients can have a customized table for this information, we needed to set up a
new standard table and a report for you to match up your fields with the state
fields.
To set up the immunization table, you will access the following menu item.
Processing Center |Data Exchange, State and Federal Reporting.
Select the Indiana report called “IN Common Transcript CPT Set”.
Here you will match date fields from your Health_Records
table to match the Indiana immunizations that have been selected for the
transcript. Once the fields are matched, select the File Export Format as
"comma separated", and then press the “create export file” button. A
report is not created. This process pulls the dates and the
pre-defined CPT codes for the selected immunizations to a new table for
reporting purposes. There are four
fields for each immunization.
If all are not needed, just leave them unmatched.
NOTE: Prior to
sending transcripts to Parchment, run this process to make sure that any new
immunizations that have been entered into SDS are available for the
transcript.
File Layout and Matching
There is one main section for the transcript and 4
sub-reports. The sub-reports are pre-matched and should not be
changed.
You can review the pre-matched fields and contact SDS if you have
any questions.
Sub-reports will handle the Licensure, Course,
Test Score and Immunization portions of the transcript.
All
required fields are covered in the sub-reports.
The launching of the report is
the same as with other State Reports.
You will make your record
selections for the report population and hit the “Create Report” icon on the top
right of the
State Reporting screen. However, the big difference is
that, once the report is created, the data will be sent up to
Parchment through a Web Services API. You will have a
KEY and a SECRET provided to you by Parchment to enter
when you are ready to
send Live transcripts. 
The main section of the Transcript is
described below.
Many fields will be matched to default values in the
basic reporting information panel seen below. 

•The "Other Value 1" text box above is populated with the name of your school. This is matched to field #5 in the screen shot below.
•The screen shots use the “Other Value 6” blank text box as a placeholder for fields that are either not required or that require a default value be entered.
•A field that is matched with a placeholder with a default value
entered will insert that data for each student.








**Note: The following is from the pdf file developed by Parchment, outlining the data elements of the Common Transcript.
|
Field Name |
Field Status |
Element Description |
Max Length | ||
|
CEEBACT Code |
CT - R |
The unique identifier assigned by the College Entrance Examining Board and ACT for each K-12 data exchange partner |
minLength = 6 | ||
|
Local Organization ID Code |
CT - R |
The code assigned for the receiving school by the state, province or other mutually defined agency specified in the LocalIDQualifier that follows |
35 characters | ||
|
Local Organization ID Qualifier |
CT - R |
This is the state, province or other mutually defined agency that assigned the Local Organization ID Code above. (IN) |
2 characters | ||
|
School District Name |
Recc |
The name of the school system the student belongs to |
60 characters | ||
|
School Name |
Recc |
The name of the school from which the transcript is issued |
60 characters | ||
|
School Address Line One |
Recc |
Local delivery information such as street, building number, PO box, or apartment portion of a postal address of a Contact at the Sending (Source) High School. |
40 characters | ||
|
School Address Line Two |
Recc |
Second line of mailing address of the school |
40 characters | ||
|
School City |
Recc |
The city portion of the Address of a Contact at the Sending (Source) High School |
minLength =
2 | ||
|
School State |
Recc |
Code for US states, etc., and Canadian provinces. |
2
characters | ||
|
School ZIP Code |
Recc |
The postal code portion of the Address. |
17 characters | ||
|
School Phone Area Code |
Recc |
The phone number of the school office |
5 characters | ||
|
School Phone Number |
CT - R |
The phone number of the school office |
11 characters | ||
|
ATP Code of receiver |
Opt |
ATP Code of the receiving institution |
minLength =
6 | ||
|
Name of receiver |
Opt |
Name of the receiving institution |
minLength =
1 | ||
|
Local Student ID |
Opt |
This is the student’s ID at the source or sending school. It is recommended that this ID number be included, even if the student ID number used is an Agency Assigned ID. |
20 characters | ||
|
Agency ID (State ID) |
CT - R |
An identification number that has been assigned to the student by a state or province or other agency |
30 characters | ||
|
Assigning Agency |
CT - R |
A code that describes the type of agency that assigned the student’s identification number |
Specific
Enumerations: | ||
|
Birthdate |
CT - R |
The Date of Birth of the Student |
ccyy-mm-dd | ||
|
Student Legal First Name |
CT - R |
The student's first name |
35 characters | ||
|
Student Legal Middle Name |
Opt |
The student's middle name |
35 characters | ||
|
Student Legal Last Name |
CT - R |
The student's last name |
35 characters | ||
|
Student Legal Suffix |
Recc |
Suffix to the student's name |
Specific Enumerations: JR SR I II III IV V VI VII VIII IX | ||
|
Student Parent/Guardian First Name |
Recc |
First name of the student's parent or guardian |
35 characters | ||
|
Student Parent/Guardian Last Name |
Recc |
Last name of the student's parent or guardian |
35 characters | ||
|
Student Address Line One |
CT - R |
Local delivery information such as street, building number, PO box, or apartment portion of a postal address of the student |
40 characters | ||
|
Student Address Line Two |
Opt |
Local delivery information such as street, building number, PO box, or apartment portion of a postal address of the student |
40 characters | ||
|
Student Address City |
CT - R |
The city portion of the Address of the student |
minLength = 2 | ||
|
Student Address State |
CT - R |
Code for US states, etc., and Canadian provinces. |
Enumerations: | ||
|
Student Address ZIP Code |
CT - R |
The ZIP code of the student's mailing address |
minLength = 1 | ||
|
Student Address Country |
Opt |
The literal name of the state, province or territory of a postal address of the source of this document. Use for addresses outside US or Canada. |
| ||
|
Student Country REQ WHEN INTERNATIONAL |
Opt |
Code indicating Country. Use ISO 3166-1 alpha-2 standard. Country is optional if the student address is in the United States. Country is required if the student has an International address. |
Enumerations: See Appendix B1 or B2 | ||
|
Student Phone Area Code |
Recc |
Regional Dialing Code |
5 characters | ||
|
Student Phone Number |
CT - R |
The phone number for the student |
11 characters | ||
|
Gender |
CT - R |
The gender of the student |
Enumerations: | ||
|
Grade level |
CT - R |
The current grade level of the student or the highest grade level attained by the student at the time the record was create |
Enumerations: | ||
|
Graduation Year |
Recc |
The school year in which the student entered the baseline group used for computing completion rates, e.g., high school year and program. |
xs:year | ||
|
Diploma Level |
CT - R |
The level of the degree,
certificate, or award granted for the successful completion of
requirements of an academic program. |
Enumerations
expected: | ||
|
Graduation Date |
Recc |
The date of the student's graduation |
xs:date or ccyy-mm-dd | ||
|
Diploma Type / Name |
CT - R |
The descriptive title for
the academic award. Expected for Indiana: |
minLength = 1 | ||
|
Academic Summary Type |
Recc |
Summary Type is an
indication of what is being summarized over what period of time |
Enumerations: | ||
|
Required Number of Credits for Graduation |
Opt |
The total value of credit hours that are required for a student to earn a diploma |
xs:decimal | ||
|
GPA |
Recc |
The value of the total quality points divided by the Credit Hours for Grade Point Average. Comment: The GPA reported in this section of the Schema is an overall GPA for all courses that are included on the student transcript |
xs:decimal | ||
|
GPARangeMaximum |
CT - R |
The maximum possible Grade Point Average |
minLength = 0 | ||
|
Academic Honors |
Recc |
The descriptive title for the honors received. Comment: There is a variety of names for these honors in the United States. Some common ones are “Valdictorian”, “Salutatorian”, “With Honors”, “Magna Cum Laude”, etc. This would be one appropriate place in the Schema to include honors not specifically tied to the diploma awarded. Examples might be “AP Scholars”, “Sigma Alpha Tau”, etc. |
30 characters | ||
|
Class Rank |
Opt |
The student's class rank relative to other students in their academic cohort (e.g. class). |
totalDigits = 4 | ||
|
Class Size/Number in Class |
Opt |
The numeric size of the academic cohort (e.g. class). |
totalDigits = 4 | ||
|
Student Enrollment Date |
Recc |
The date on which the student officially was admitted to the school or when the student first attended the school. |
xs:date formatted as | ||
|
Student Exit Date |
Recc |
The date on which the student officially withdrew or graduated |
xs:date formatted as | ||
|
Licensure |
IC - R |
Free-form name of license or certification. Can include infinite number of achievements |
60 characters | ||
|
IC - R |
Date passed. Can include infinite number. |
xs:date | ||
|
|
|
|
|
The fields in the IN Common Transcript-Course sub-report are as follows.
|
Field Name |
Field Status |
Element Description |
Max Length | |||
|
Session Designator |
CT - R |
The Session Designator within the Academic Session Detail is used to indicate the starting year and month of major academic terms or sessions within the sending school’s calendar. For example, a typical fall term would begin in August or September. So, for a fall term that began in August of the year 2005, the value of this field would be “2005-08”. All classes that began in this month and year would normally be included within this session designator, regardless of the ending dates of the classes within this session. Therefore, all classes with this same session designator would be included in the academic summary for this session. |
Format is xs:GYearMonth (or ccyy-mm) | |||
|
Session Type Code |
CT - R |
Indicates the type of academic session at an educational institution. |
Enumerations: | |||
|
School Year |
Opt |
This is the range of years that are considered to be a school year. Example: 2004-2005 |
Format would
be | |||
|
Override School Name |
Recc |
Recommended when the school for this AcademicSession differs from the Sending institution. Not Recommended when this AcademicSession belongs to the Sending institution. |
60 characters | |||
|
Student Grade Level |
CT - R |
The student's grade level or academic classification at the start of this academic session |
Enumerations: | |||
|
Course Credit Basis |
CT - R, IC - R |
The type of enrollment associated with the credit hours for the course. For Dual Credit Courses, use HighSchoolDualCredit in this field. All courses must have this defined using one of the enumerations noted. |
Enumerations: | |||
|
Credit Amount Earned |
Recc |
The number of credits a student earned by the successful completion of a course. |
xs:decimal | |||
|
Course Grade Earned |
CT - R |
The final grade awarded for participation in the course. |
minLength = 1 | |||
|
Quality Points Earned |
Recc |
The numerical value assigned to a letter grade to provide a basis of quantitative determination of an average. |
xs:decimal | |||
|
GPA Applicability Code |
Recc |
An indicator of whether or not this course being described is included in the computation of the student’s Grade Point Average, and if so, if it weighted differently from regular courses. |
Enumerations: | |||
|
Local Course Code/ID |
Opt |
The official reference number portion of a course identifier. This number frequently designates the level of the course as well as the level of the student expected to enroll in the course |
minLength = 1 | |||
|
State Course Code |
CT - R |
The course ID that was assigned to this course by the state or other agency |
minLength = 1 | |||
|
State Course Name/Title |
CT - R |
The name or title of the course taken by a student at an academic institution. |
60 characters | |||
|
Course Begin Date |
Recc |
The official begin date for this course |
xs:date | |||
|
Course End Date |
Recc |
official end date for this course |
xs:date | |||
|
Local Course Name/Title |
Opt |
A local (district) course name. Additional information about the course |
60 characters | |||
|
IC - R |
Attendance recorded as days (or partial days) the student did not attend. Depending on the data available, this can be reported as days the student didn't attend for the school year or for the school session. |
This is a decimal number with up to three digits to the right of the decimal |
This document has covered
the basic setup for your E-Transcript. We are here at SDS to answer any
and all questions that you have as this project is finalized.